预编译就安全了吗?

Mysql运行过程

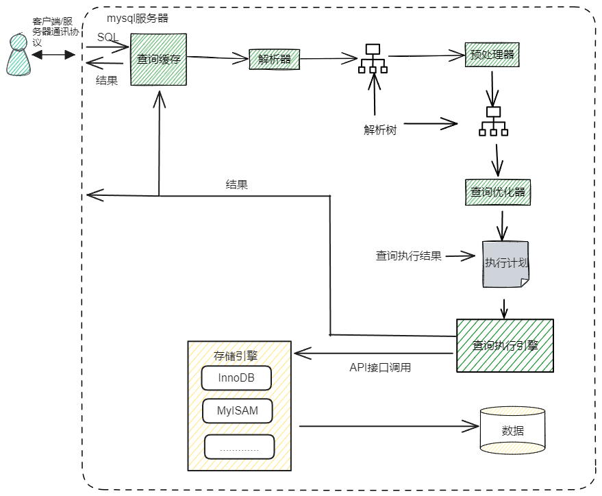
在了解什么是预编译之前先了解一下mysql的运行过程,下面这张图是mysql完整的运行过程(在MySQL8.0取消了查询缓存)

  1. 客户端通过连接器与MySQL服务器建立连接、获取权限、维持和管理连接;
  2. 查询缓存,如果开启查询缓存,则先去缓存哈希表查找数据,如果命中缓存,则直接返回数据给客户端;如果没有命中缓存,则继续执行下面逻辑;
  3. 解析器通过 词法分析 和 语法分析验证SQL是否合法,并生成相应”语法树“;并通过预处理器进一步检查”语法树“是否合法;
  4. 接着,优化器将语法树转化成执行计划。执行计划决定了执行器会选择存储引擎的哪个方法去获取数据。MySQL使用基于成本的优化器,它会尝试预测一个查询使用某种执行计划时的成本,并选择其中成本最小的一个。
  5. 执行器负责根据这个执行计划调用存储引擎的API接口来完成整个查询工作。
  6. MySQL将结果集增量、逐步返回给客户端,如果开启了查询缓存,MySQL在这个阶段会将结果放到查询缓存中。

总结:

简单总结一下就是:

一、连接建立;二、查询解析;三、查询优化;四、查询执行;五、连接关闭

什么是预编译

那什么是预编译呢?

绝大多数情况下,某需求某一条 SQL 语句可能会被反复调用执行,或者每次执行的时候只有个别的值不同(比如 select 的 where 子句值不同,update 的 set 子句值不同,insert 的 values 值不同)。如果每次都需要经过上面的词法语义解析、语句优化、制定执行计划等,则效率就明显不行了。

所谓预编译语句就是将此类 SQL 语句中的值用占位符替代,可以视为将SQL语句模板化或者说参数化,一般称这类语句叫Prepared Statements。

预编译语句的优势在于归纳为:一次编译、多次运行,省去了解析优化等过程;此外预编译语句能防止 SQL 注入(能防止SQL注入的本质就是参数化,输入的参数被当作字符串,不会改变SQL的原有语义,从而防止SQL注入)

预编译的实际使用

下面看一个常见的案例java+mybatis,首先区分一下#{}与${}的区别,#{}是使用预编译,${}就是单纯的字符串拼接,先使用#{}。

这个是mybatis的xml文件,包含了一个select查询语句

1
2
3
<select id = "queryUserByID" resultMap="UserInfoMap">
    select * from user where id=#{id}
</select>

下面是Controller层,我们取url/queryUserByID/后面的id绑定作为参数

1
2
3
4
5
6
7
8
9
public class UserController {
    @Autowired
    private UserService userService;

    @GetMapping("/queryUserByID/{id}")
    public List<User> queryUserByID(@PathVariable String id){
        return userService.queryUserByID(id);
    }
}

访问的URL:http://127.0.0.1:8080/web/queryUserByID/-1%20union%20select%20*%20from%20user,id就是-1 union select * from user

如果存在sql注入那么现在应该返回所有用户,实际的请求结果如下:

上图是mysql的查询日志,我们看到它使用了?来占位,将-1 union select * from user作为参数传入形成select * from user where id=’-1 union select * from user’这段语句,参数被作为字符串所以不影响原有SQL语句的语义,等同于select * from user where id=’-1'

下面将#{id}改成${id}再次测试,结果返回了所有数据,这次形成的sql语句:select * from user where id=-1 union select * from user,就是单纯的字符串拼接,存在SQL注入风险

那么是不是我们把所有的${}都替换成#{}就行了,那当然不是因为有很多地方不能被参数化,比如说 order by 后的字段名,下面我们实际测试一下:

给字段id加上单引号也就是参数化后,显然这条SQL语句并没有达到我们想要的结果,如果在这里用#{}那么这条sql就不能达到目的。

就是因为这样的原因很多开发者在数据排序处就会疏漏出现SQL注入漏洞,下面详细举一个例子就出现了虽然使用了预编译但是还是产生了SQL注入

1
2
3
<select id = "queryUserByID" resultMap="UserInfoMap">
	select * from user where id >= #{id} order by ${columnName} desc limit 2
</select>

在这里可以利用报错或者布尔完成注入,下面以报错注入为例子

1
2
http://127.0.0.1:8080/web/queryUserByID/42&
updatexml(1,concat(0x7e,database(),0x7e,user(),0x7e,@@datadir),1)

那么怎么能解决这个问题呢,很简单就是设置order by 后面字段白名单

 1
 2
 3
 4
 5
 6
 7
 8
 9
10
11
12
    <select id = "queryUserByID" resultMap="UserInfoMap">
        select * from user where id >= #{id}
        <choose>
            <when test="columnName == 'username' or columnName == 'password' or columnName == 'uuid'">
                order by ${columnName} desc limit 2
            </when>
            <otherwise>
                order by id desc limit 2
            </otherwise>
        </choose>

    </select>
0%